linux是不支持中文名的,如果您上传中文文件名文件,在cpanel中显示的是乱码,也不能正常进行解压会报错
而且上传上去就不能正常删除了。
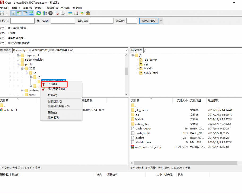
文件—站点管理器—字符集—强制UTF-8(U)
设置完成后可以登陆到ftp进行重命名操作
重命名操作完成后,如果需要删除的文件比较多,使用cpanel控制面板文件管理器直接删除整个文件夹
参考下图设置

然后在本地选择乱码文件,重新上传。


linux是不支持中文名的,如果您上传中文文件名文件,在cpanel中显示的是乱码,也不能正常进行解压会报错
而且上传上去就不能正常删除了。
文件—站点管理器—字符集—强制UTF-8(U)
设置完成后可以登陆到ftp进行重命名操作
重命名操作完成后,如果需要删除的文件比较多,使用cpanel控制面板文件管理器直接删除整个文件夹
参考下图设置

然后在本地选择乱码文件,重新上传。


1、转换文件内容编码
Windows下天生的纯文本文件,其中文编码为GBK,在Ubuntu下显示为乱码,可以使用iconv命令进行转换:
iconv -f gbk -t utf8 source_file > target_file
2、转换文件名编码
Windows下压缩的zip文件,在 Ubuntu下解开时,中文文件名会显示乱码,可以用convmv解决。
安装convmv:
sudo apt-get install convmv
转换文件或目录:
convmv -f gbk -t utf8 -r –notest *
3、解压zip文件乱码
在Ubuntu下使用unzip解压Widnows环境下天生的zip文件,会发生文件名或者目录名乱码现象,解决办法是使用 7-zip和convmv。
安装7-zip和convmv:
sudo apt-get install convmv p7zip-full
解压zip文件:
LANG=C 7z e zip_file
convmv -f gbk -t utf8 -r –notest *
4、解压rar文件乱码
在ubuntu下解压Windows环境下天生的rar文件,同样会碰到中文乱码题目,例如使用7z来解压。
解决办法是使用unrar来解压。
安装unrar:
sudo apt-get install unrar
5、PDF中文乱码
PDF文件中的中文显示出乱码的情况下,可以安装poppler-data来解决:
sudo apt-get install poppler-data